Меню
Зміст
 
 

Питання - відповідь

 
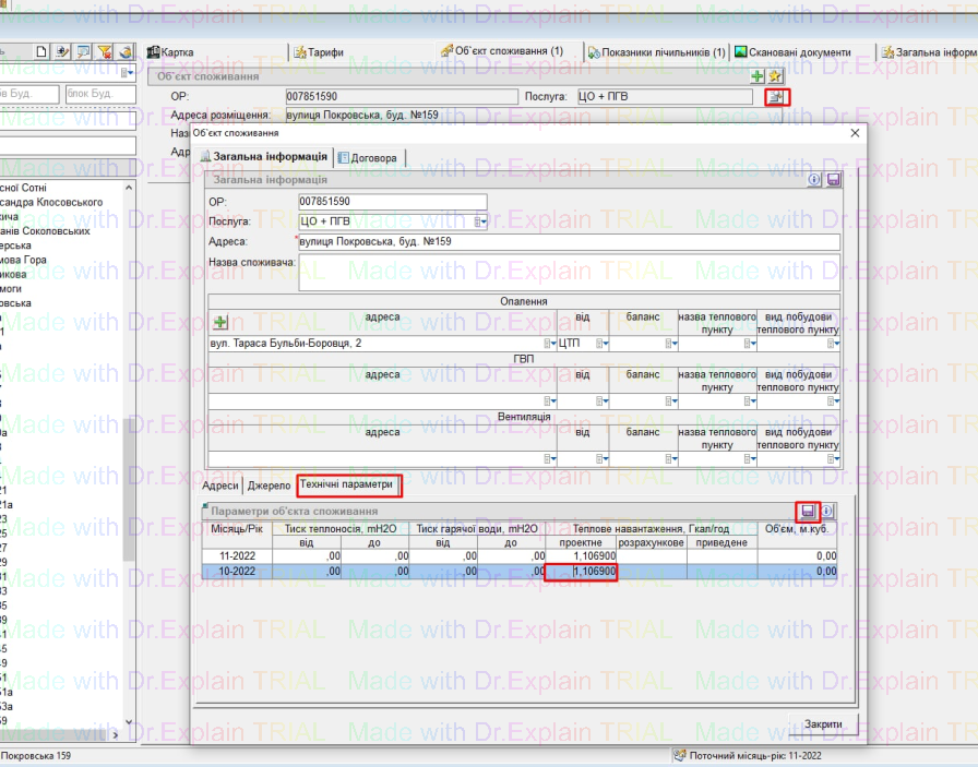
1. Наприклад - поточний місяць 11. Було невірно розраховане максимальне теплове навантаження на ряд будинків.
Як виконати перерахунок за 10 місяць?
 
- Потрібно надати користувачу право на “Редагування тех. параметрів минулих місяців”, і з’явиться доступ редагувати дані в минулі місяці:
 
 
- Далі, відредагувати теплове навантаження та Зберегти:
 
 
- Потім зайти на лічильник, - при проведенні перерозподілу потрібно перерахувати Гкал по новим критеріям і застосувати нові Гкал в перерозподілі.
Як робити перерозподіл див. у наступному пункті 2
 
 
2. Яким документом користуватися, щоб зняти, наприклад, один день за минулий місяць (норма ТЕ)?
 
Щоб зняти певні дні:
- потрібно завести документ "Призупинки послуги" на певні дні,
- і в перерозподілі перерахувати Гкал, для цього:
- у потрібному місяці натиснути на кнопку перерозподілу, відкриється вікно “Перерозподіл показників”,
- далі натиснути на кнопку у полі “Показник заведений в поточному місяці”,
  відкриється вікно у якому розписано як розраховано нормативні Гкал,
  натиснути кнопку “Застосувати Гкал”,
            після чого розраховані Гкал відобразяться у полі “Показник заведений в поточному місяці”,
            і натиснути “Зберегти”:
 
 
3. Наприклад - поточний місяць 11й, пр.Незалежності,174 кв.13-999, а саме: там є в заведенні за 10 місяць 2 лічильники ( на діапазони квартир з 1 по 12 і з 31 по 55 ), але так як лічильник "норма ТЄ" помилково заведено з 13 по 999 квартири, то на куски будинку з 13 по 30 порахувалась задвоєна сума, а на кусок з лічильником 31-55 і сума по лічильнику і сума по нормі ТЕ.  Як виправити в даному випадку ситуацію?
 
- Перерозподілом ставимо 0 Гкал,
- закриваємо “норму те”,
-  далі відкриваємо нову “норму те” на правильний діапазон,
          - і розраховуємо Гкал — попереднім способом(див. пункт 2) - робимо перерозподіл
 
The online help was created with Dr.Explain

Unregistered version